Schedule Procedure Groups and Chains
Use the Procedure Groups and Procedure Chains feature to schedule multiple appointments for a patient all at once. Procedure chains are appointments that should be scheduled during the same office visit. Procedure groups are separate office visits within a certain time frame of each other.
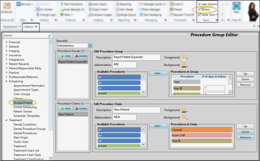
What is a Procedure Group? - Procedure Groups are separate appointments that should be scheduled within a certain period of time. For example, a procedure group might start with an Impressions appointment, followed by a Bonding appointment within seven days, and an Initial Adjustment fourteen days after that. These are set up in the top portion of the Procedure Groups / Chains editor window. To function correctly, your applied Scheduling templates need to have corresponding areas classified for each procedure within the specified time frames.
What is a Procedure Chain? - Procedure Chains are procedures that should be completed within one office appointment, For example, a procedure chain might start with a New Patient Exam, immediately followed by Records, then a Consult, all completed in one visit. These are set up in the bottom portion of the Procedure Groups / Chains editor. To function correctly, your Scheduling templates need to have corresponding areas classified for each procedure directly followed by the next procedure in the chain.
Set Up Your Procedure Groups and Chains
Use the Procedure Groups and Chains editor to set up appointment procedures that should be scheduled either during the same office visit (procedure chains), or on separate office visits within a certain time frame of each other (procedure groups). See "Procedure Groups & Chains Editor" for details.

Prepare Your Scheduler
For Procedure Chains to function correctly, your scheduling templates need to include areas classified for each procedure, directly followed by the next procedure in the chain. You might find it useful to create Saved Structures that correspond to your procedure chains, and apply them to your scheduling templates. For Procedure Groups to function correctly, your Scheduler needs to have Scheduling templates applied in your Scheduler Month View that include areas classified for the required procedures within the specific time frames specified.

Schedule Procedure Group and Chain Appointments
You must use the Smart Scheduler, and select to appointment a Chain or a Group. Each procedure in the chain / group you select will have a tab showing you the available options for that portion of the appointment(s). Select the appointment options, and click Search.
Your Search Results window will include the currently selected date / time on the tab of each procedure in the chain / group. Choose the date / time for the first procedure. You now have two choices: 1) You can click Appoint, and let the Smart Scheduler choose the remaining dates / times for you. Or, click the tabs at the top of the search results to select a corresponding date / time for each subsequent procedure.
When you click Appoint, all appointments are scheduled for the date / time shown on their corresponding tabs.
