Prompt for Treatment Sequence When Saving Findings Data
If you want to be prompted to apply a treatment sequence template when you enter Findings data into the patient folder: 1) The treatment sequence template name must include the entire abbreviation of the treatment phase you want to associate with the template (although the template name and abbreviation do not have to match exactly), and 2) at least one Findings category must be flagged to prompt a treatment sequence. The prompt is only triggered the first time you enter data into a flagged category for each treatment phase. It is not triggered when you use the Treatment Change wizard to copy prior findings to a new phase, or if you edit the Findings page later.
Enable Prompt for Sequence Option
Open your Findings editor, and select a category. Enable the Prompt for Sequence option to be prompted to apply a treatment sequence template when data is first entered into that category. You must have at least one Findings category with the Prompt for Sequence option enabled for the Treatment Sequence / Findings integration to work.

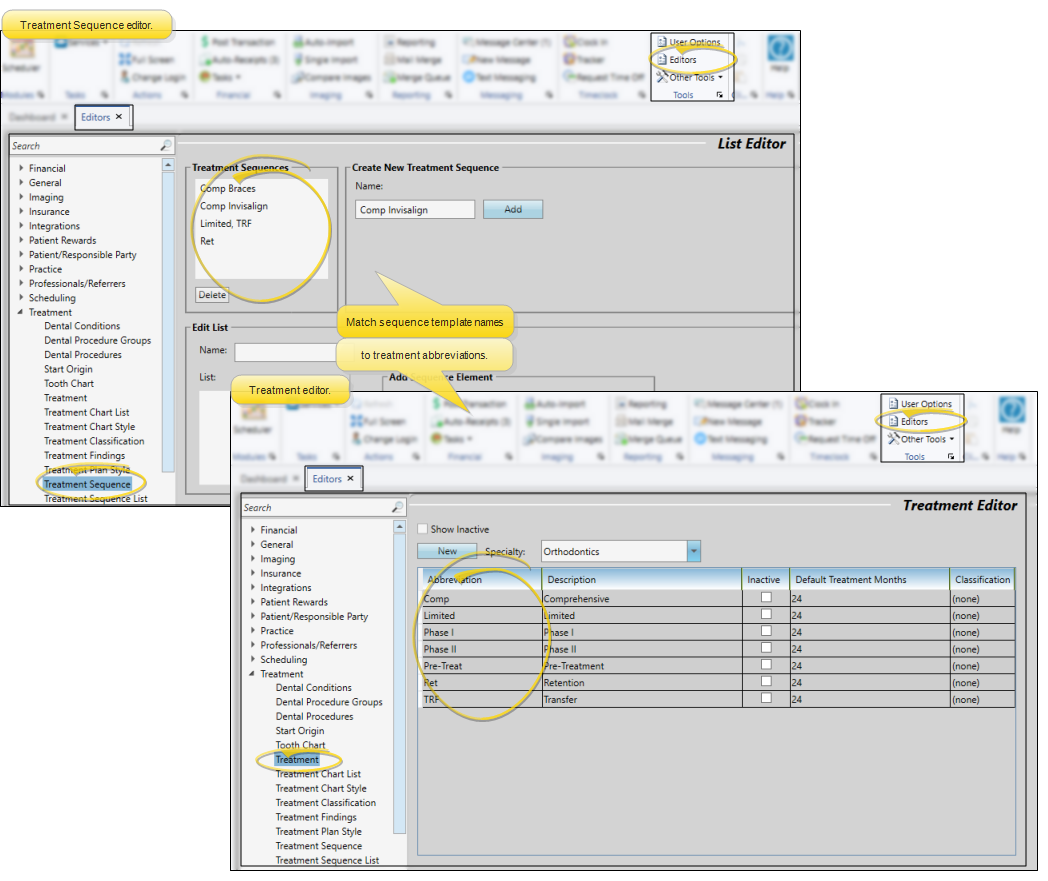
Match Sequence Template Name to Treatment Phase Abbreviation
Use your Treatment Sequence editor along with your Treatment editor to confirm that your sequence template names include the entire abbreviation of the treatment phase you want to associate with the template. Be sure you are using the treatment abbreviation and not the description from the Treatment editor. If you want to be able to use the same template for multiple treatment phases, simply include the text of each abbreviation in the sequence template name.

Trigger the Treatment Sequence Prompt
To trigger the treatment sequence prompt, update a patient's treatment in the Patient Information Panel. If you are asked whether to copy existing findings to the new phase, click Skip. Or, if appropriate, choose to copy the prior treatment dates, but be sure to de-select the Copy Previous Treatment Findings and Notes option. This will provide a fresh, blank set of findings for the new phase. If you have never entered any findings into any treatment phase for this patient, you will not see the Treatment Change window.
Open the Findings page of the patient folder. Confirm that the new treatment is selected, and click Edit. Enter data into a category that has been flagged with "Prompt for Sequence" in your Findings editor. Save your changes. If no data had ever been entered for this treatment phase for this patient, and you did not choose to copy prior findings when you changed the patient's treatment, you will be prompted to apply the treatment sequence template(s) that match the new treatment phase.
You can choose the template you want to apply and click Set, or click New Plan to start a sequence from scratch, or click Skip to save the findings changes without creating a sequence.

Why Didn't it Work?
Despite following all the integration rules, it may be tricky to decipher why you weren't prompted to apply a treatment sequence. Here are some common issues:
No Matching Name
The entire treatment phase abbreviation must be in the name of a treatment sequence template for the prompt to work.

Prior Findings Data
The treatment sequence prompt is triggered only when there is no prior data for the treatment phase on the Findings page of the patient folder. Prior data could occur if the patient had been assigned the treatment previously and data had been entered then, or if you already edited the Findings data for this treatment after saving the new phase. If there is data for a phase. an icon will follow the treatment phase description on the Findings page of the patient folder.

Prior Data Was Copied to the New Treatment
When saving a change to the patient's treatment from the Patient Information Panel, you will see the Treatment Change wizard if the previous treatment has findings or treatment dates in it. When presented with the Treatment Change wizard, you must click Skip, or at least be sure to de-select the Copy Prior Treatment Findings and Notes option in order for the treatment sequence prompt to work.
